API 文档同步
API 文档同步
版本要求: 2022.2.7+
介绍
用于将 API 文档同步至 Github、 Gitee、 Gitlab, 生成在线文档,分享给其他的小伙伴看。

注意点
- 内网无网络情况下请用私有域名 gitlab,gitlab 只支持 v4 不支持其他版本,不行考虑升级
- 如果配置后的仓库在云端不存在,则默认创建私有的仓库
- 项目访问 404 了,解决办法是分享的时候需要将仓库设置为 public 或者将小伙伴拉至仓库成为某一个成员
- 一个项目对应同步一个仓库,确定好一个仓库并且同步了一部分文档以后,不要再在后面切换修改仓库,历史记录无法同步
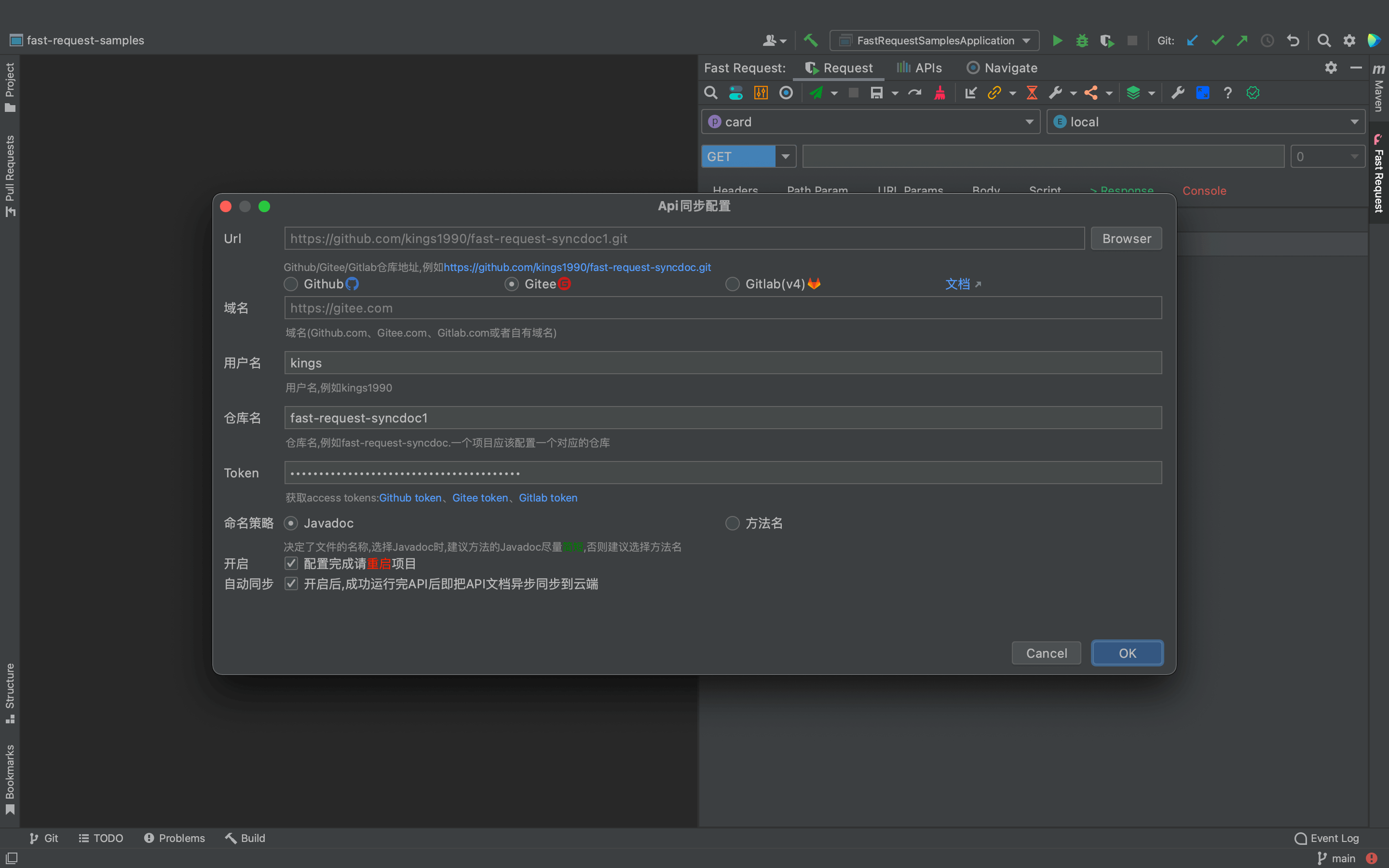
配置介绍

注意点: 命名策略决定了同步至云端的文件名称,文件名称来自 Javadoc 或者 Swagger 方法命名注解,如果勾选使用 javadoc,请确保 Javadoc 和 Swagger 方法命名一定要简短, 否则云端的文件名会非常长,这种情况下考虑勾选方法名来同步。
Token
生成的 token 需要勾选对应的最小权限来支持 api 同步,同时需要确保 token 在有时间效期内
- Gitee: 必须勾选 projects
- Github: 必须勾选 repo
- Gitlab: 必须勾选 api


