Script
Function: Developers can use Groovy scripts to customize some logic, which makes the API more flexible, such as dynamically encrypting and signing parameters and putting them in the header rather than directly writing dead.
Language: Groovy
The groovy syntax is almost identical to Java.
Script flow chart
Test Project
https://github.com/kings1990/fast-request-samples
Built-in variable
Notice
Developers should pay attention to the fact that the built-in variable has been declared in the script edited by themselves instead of creating a new Request or Response object. Otherwise, it may cause unexpected errors.
Plugin use hutool cn.hutool.http.HttpRequest to send request
request 2022.2.3️
- Remark: Contains request-related information, such as url, header, body, parameters
- Type: cn.hutool.http.HttpRequest
Parameters can be dynamically adjusted by modifying the request value.
response 2022.2.3️
- Remark: Contains response information
- Type: cn.hutool.http.HttpResponse
You can get the result of the response through the response value.
rfr 2022.2.3️
- Remark: Contains some properties related to plugin interaction
rfr.projectHeader 2022.2.3️
Remark: Contains project-level headers, which can be modified to dynamically set values in the UI
Type: java.util.LinkedHashMap
rfr.apiHeader 2022.2.3️
Remark: Contains module level headers, which can be modified to dynamically set values in the UI
Type: java.util.LinkedHashMap
rfr.currentProjectName 2022.2.5️
Remark: The project name of the item currently selected in the drop-down box
Type: java.lang.String
rfr.currentEnvName 2022.2.5️
Remark: The name of the environment currently selected in the drop-down box
Type: java.lang.String
rfr.currentDomain 2022.3.1️
Remark: Get the currently active domain link
Type: java.lang.String
rfr.currentModuleName 2022.3.1️
Remark: Get the currently module name of the API
Type: java.lang.String
Import third jar
Built-in Jar
com.alibaba:fastjson:1.2.78
cn.hutool:hutool-all:5.8.5
com.google.guava:guava:30.1.1-jre
The version of Jar will be updated from time to time. If you find a bug, please contact up to upgrade.
Developers can use the tools and methods provided by the above three Jars to reference directly in the script without relying on third-party Jar.
Go to Demo to learn how to get Code completion.
Downloading the jar may take extra time.
@Grab("org.apache.commons:commons-lang3:3.12.0")
import org.apache.commons.lang3.StringUtils
String debug = request.header("debug")
if(StringUtils.isNotBlank(debug)){
//some logic
}
//Note the file: prefix here
this.class.classLoader.addURL(new URL("file:/path/to/jar"))
def StringUtils = Class.forName("org.apache.commons.lang3.StringUtils").getDeclaredConstructor().newInstance()
String debug = request.header("debug")//get header
if(StringUtils.isNotBlank(debug)){
//some logic
}
Scope and order
Scope: Project-level and Single API level,Project-level needs to click Project-level config.
Project-level will effort all APIs in the project, and Single API level only affects one API.
Execute order:Project-level->Single API level

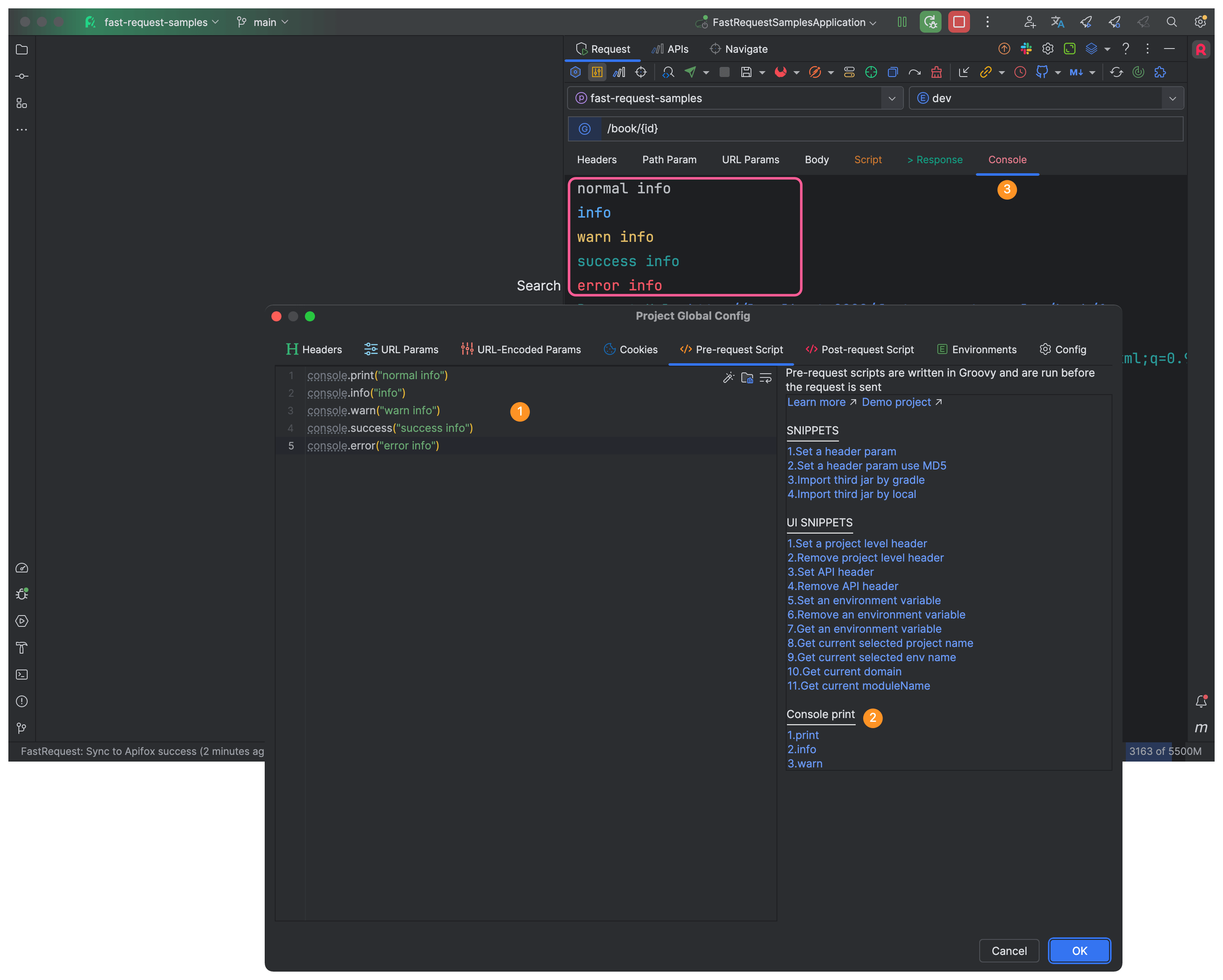
Console 2022.2.5
The console helps developers print some info you want.
console.info("info")
console.print("print info")
console.warn("warn")
console.success("success")
console.error("error")

Demo
Code completion support
Add the following dependency to the project (if there is none), then you can use Code completion for the plugin's core classes in the editor (quickly importing classes, getting method hints, etc.).

1. Sign parameter
Create a new xxx.groovy file in your local idea, paste the following code. After appropriate modification, it can ensure that the local can run normally and then paste the code into the script.
- Note that the final script needs to remove this line of code
HttpRequest request = HttpUtil.createPost("http://localhost:8081/book/add")
import cn.hutool.core.util.CharsetUtil
import cn.hutool.core.util.StrUtil
import cn.hutool.crypto.digest.DigestUtil
import cn.hutool.http.HttpRequest
import cn.hutool.http.HttpUtil
//Script logic begins
String body = StrUtil.str(request.bodyBytes(), CharsetUtil.CHARSET_UTF_8)
body = "xxxx"//just for test
String sign = DigestUtil.md5Hex(body)
request.header("sign",sign)
2. Use the response of a request as the Header parameter of the request.
Note that the logic of obtaining the token must be handled in conjunction with the data structure returned by the http response. For example, if response returns
{
"success": true,
"code": 200,
"data": {
"token": "xxxxx"
}
}
It needs to be written like this
String token = JSON.parseObject(myResponse.body()).getJSONObject("data").getString("token")
import cn.hutool.core.util.CharsetUtil
import cn.hutool.core.util.StrUtil
import cn.hutool.crypto.digest.DigestUtil
import cn.hutool.http.HttpRequest
import cn.hutool.http.HttpResponse
import cn.hutool.http.HttpUtil
import com.alibaba.fastjson.JSON
HttpRequest myRequest = HttpUtil.createPost("http://localhost:8081/api/v1.0/login")
HttpResponse myResponse = myRequest.execute()
if(myResponse.isOk()){
String token = JSON.parseObject(myResponse.body()).getString("token")
request.header("token",token)
}
3. Set an environment variable
If response returns
{
"success": true,
"code": 200,
"data": {
"token": "xxxxx"
}
}
You can add this code in the post-script
import cn.hutool.core.util.CharsetUtil
import cn.hutool.core.util.StrUtil
import cn.hutool.crypto.digest.DigestUtil
import cn.hutool.http.HttpRequest
import cn.hutool.http.HttpResponse
import cn.hutool.http.HttpUtil
import com.alibaba.fastjson.JSON
HttpRequest myRequest = HttpUtil.createPost("http://localhost:8081/api/v1.0/login")
HttpResponse myResponse = myRequest.execute()
if(myResponse.isOk()){
String token = JSON.parseObject(myResponse.body()).getJSONObject("data").getString("token")
rfr.environment.put("token",token)
}
Note
- Groovy scripts are not sensitive to
;, Java uses;as the end of the statement code, Groovy uses a newline to indicate the end of a code - The built-in variable has been declared. For example, in Demo 2, if an additional request needs to be created, the variable name needs to be noted that it cannot be the same as the built-in variable.
Script contribute 🌟
In order to make the script more powerful, community script are welcome, and developers can donate the script in comments
- Format
/**
* Author:Kings
* Main Page:https://github.com/kings1990
* Function:xxxxx
*/
//Script begin
....
